概览
优势和特点
- Analog Devices has worked closely with Intel PSG to develop verified power solutions that optimize cost, size and efficiency in high performance applications.
- The validated power solutions include uModules power products that address time and space constraints while delivering high efficiency, reliability, and low noise.
- The actual power tree represents the best solution at time of design.
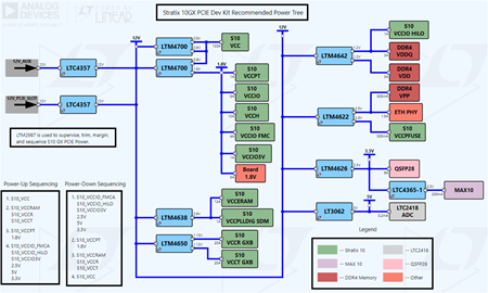
- A recommended power tree has also been included to present the ideal solution at time of Stratix 10 GX PCIe development kit release. An updated alternate version of the power tree represents the latest solutions available from Analog Devices. For many applications, an intermediate rail is not ideal, so recommendations an alternate power tree that allow for direct power conversion from 12V input is provided below.
电路功能与优势
Intel’s Stratix® 10 GX FPGA Development Kit delivers a complete design environment that includes all hardware and software you need to start taking advantage of the performance and capabilities available in Stratix 10 GX FPGAs for your design needs.
电路描述
LTM4677 + 2x LTM4650’s is design in Intel’s Stratix 10 GX PCIE development kit as an ideal solution for core power. This is a scalable solution that can be sized appropriately depending on the Stratix 10 utilization. The LTM4677 PMBus Compliant uModule is coupled with multiple LTM4650’s to provide a scalable, high density solution.
LTM4700 x2 is an alternate recommended solution using the latest solution from ADI to provide power for the FPGA core rail.
Both solutions take advantage of the PMBus-Compliant I2C Serial to interface with the 14nm Stratix 10’s SmartVID to reduce the FPGA’s static and dynamic power consumption.
| Rail/Function |
Part Number(s) | Description |
| FPGA Core | LTM4677 | Dual 18A or Single 36A μModule (Power Module) Regulator with Digital Power System Management |
| LTM4650 | Dual 25A or Single 50A DC/DC μModule Regulator | |
| LTM4700 (updated recommendation) |
Dual 50A or Single 100A µModule Regulator with Digital Power System Management | |
| High speed transceivers, PLL & Memory | LTM4650 | Dual 25A or Single 50A DC/DC μModule Regulator |
| LTM4627 | 15A DC/DC μModule (Power Module) Regulator | |
| LTM4638 (updated recommendation) |
20VIN, 15A Step-Down DC/DC µModule Regulator | |
| Power UP/DOWN sequencing, power monitoring, voltage margining and fault management | LTM2987 | 16-Channel μModule PMBus Power System Manager |
| Input voltage blocking | LTC4357 | Positive High Voltage Ideal Diode Controller |
| 3.3V & 1.8V intermediate bus from 12VIN | LTM4620A | Dual 13A or Single 26A DC/DC μModule (Power Module) Regulator |
| Housekeeping system power and power management | LTM4630A | Dual 18A or Single 36A DC/DC μModule Regulator |
| LTM4650 (Updated recommendation) |
Dual 25A or Single 50A DC/DC μModule Regulator | |
| LTM4642 (Updated recommendation) |
20VIN, Dual 4A or Single 8A DC/DC μModule Regulator | |
| LTC4365-1 | Overvoltage, Undervoltage and Reverse Supply Protection Controller | |
| LTM4622 (updated recommendation ) |
Dual Ultrathin 2.5A or Single 5A Step-Down DC/DC μModule Regulator | |
| LTM4626 (updated recommendation ) |
20VIN, 12A Step-Down DC/DC µModule Regulator | |
| LT3062 (updated recommendation ) |
45V VIN, Micropower, Low Noise, 200mA LDO | |
| LTC2418 | 8-/16-Channel 24-Bit No Latency ∆Σ™ ADCs |
- For any questions, please contact your local field sales.
- For any questions and access to design materials (power schematics, LTpowerPlanner, LTpowerCAD, LTspice and LTpowerPlay), please contact your local field sales.



