AN-1258: Image Rejection Calibration on the ADF7021, ADF7021-N, and ADF7021-V
Introduction
Heterodyne radios, such as the ADF7021 family of transceivers, use a mixer to downconvert received RF signals to an intermediate frequency (IF). The output of the mixer contains the wanted frequency component along with an unwanted component at the image frequency. Unwanted signals present at the image frequency may cause desensitization of the receiver, resulting in loss of signal on the wanted channel.
In theory, transceivers employing an IQ receive architecture can be configured to infinitely reject the effect of the image frequency. This theory assumes that the gain balance and the phase orthogonality of the mixer quadrature paths are perfectly aligned. In practice, some imbalance exists due to imperfections in the mixer. The image calibration process adjusts the gain and phase of the mixer via a digital control register until the quadrature signals are optimally balanced, providing maximum image rejection.
This application note provides information on the mechanism which generates the image frequency and describes how image calibration can be implemented on the ADF7021, ADF7021-N, and ADF7021-V.
Abbreviations
The following abbreviations are used in this application note:
- Intermediate frequency (IF)
- In-phase and quadrature components of a signal (IQ)
- Image rejection (IR)
- Radio frequency (RF)
- Received signal strength indication (RSSI)

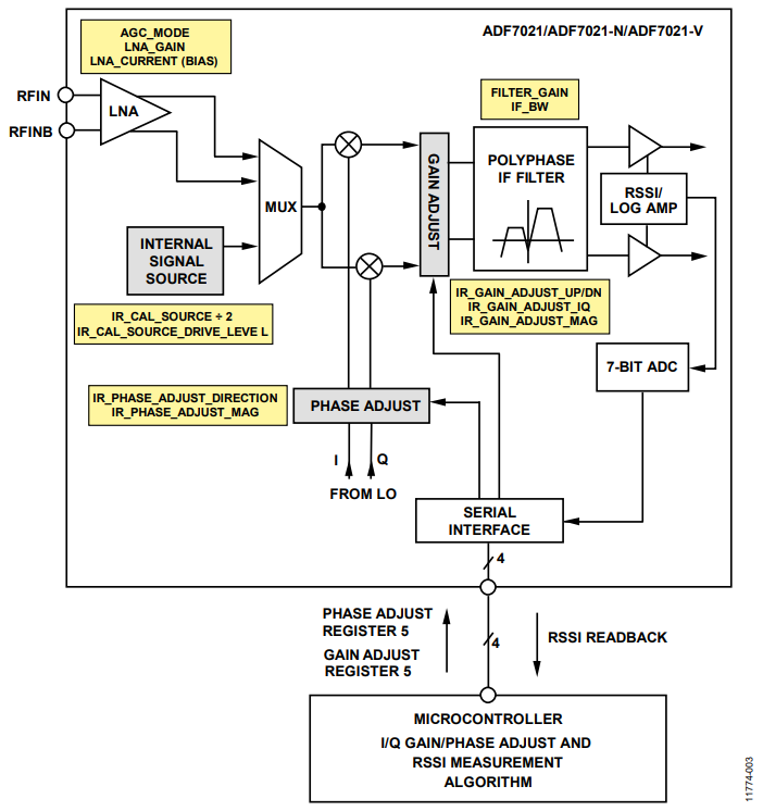
Figure 1. Image Calibration Functional Block Diagram.
Implementing Image Calibration
Image Frequency Mechanism
Figure 2 shows two signals applied to the input of a quadrature receiver.

Figure 2. Quadrature Receiver.
On the ADF7021 series of parts, the intermediate frequency, ωIF, is set at 100 kHz. Equation1 describes this mechanism.
𝜔𝑆𝐼𝐺 − 𝜔𝐿𝑂 = 𝜔𝐼𝐹 = 100 kHz
If another signal is present at ωIMG, 200 kHz below ωLO, a signal is also be generated at −ωIF which interferes with the wanted signal at +ωIF. This is the image frequency. Equation 2 describes this mechanism.
𝜔𝐼𝑀𝐺 − 𝜔𝐿𝑂 = −𝜔𝐼𝐹 = −100 kHz
Figure 3 shows the relative location of these frequencies.

Figure 3. Frequenciesfor the ADF7021 Series of Parts.
In theory, the image frequency component can be infinitely rejected if the gain balance and phase orthogonality between the I and Q paths are perfectly aligned. The image calibration procedure identifies gain and phase settings which optimally match the quadrature paths.
Image Calibration Overview
Image calibration is carried out by applying a tone at the image frequency, monitoring the amplitude, and attenuating using the gain and phase adjust register settings.
Figure 1 gives an overview of the image calibration functional block on the ADF7021 series of parts. The RSSI is read back via the 7-bit on-chip ADC. The gain and phase are adjusted with a digital register write to Register 5 and the RSSI readback is repeated.
This process is repeated until gain and phase values are identified which result in a minimum RSSI value.
A tone can be applied at the image frequency using an external signal source or an internally generated tone. The method for generating an internal tone is explained in detail in this application note.
Identifying the optimum gain and phase values can be achieved using a brute force method or the gradient descent algorithm. The brute force method is simply an exhaustive sweep of all possible gain and phase values. The gradient descent algorithm is a tested algorithm for finding the RSSI minimum in fewer operations than a brute force sweep. This algorithm is explained in detail in this application note.
Register Settings
Table 1 gives an overview of the primary registers adjusted during the calibration process. Recommended values are provided in the Notes column of this table. The parameters are also displayed in Figure 3.
| Setting | Register | Notes |
| Tx/Rx | R0_DB27 | This sets the device in Tx or Rx mode. The required setting is Receive (Decimal 1). |
| IR_CAL_SOURCE ÷ 2 | R6_DB30 | This affects the power of the internal tone. The recommended setting is On (Decimal 1). |
| IR_CAL_SOURCE_DRIVE_LEVEL | R6_DB[28:29] | This affects the power of the internal tone. The recommended setting is High (Decimal 3). |
| IR_GAIN_ADJUST_UP/DN | R5_DB31 | This determines whether the level applied is a gain or attenuation. It is recommended to use only Attenuate (Decimal 1). |
| IR_GAIN_ADJUST_I/Q | R5_DB30 | This sets whether the gain adjust is applied to either the I Channel (Decimal 0) or Q Channel (Decimal 1). |
| IR_GAIN_ADJUST_MAG | R5_DB[25:29] | In attenuate mode, only 4 gain adjust level bits (Settings 0 to 15) are used. In gain mode, all 5 bits (Settings 0 to 31) can be used. However, the results wrap around with 5 bits and, thus,this is not recommended. |
| IR_PHASE_ADJUST_DIRECTION | R5_DB24 | This sets whether the phase adjust is applied to either the I Channel (Decimal 0) or Q Channel (Decimal 1). |
| IR_PHASE_ADJUST_MAG | R5_DB[20:23] | This sets the level of phase adjust. |
| IF_CAL_COARSE | R5_DB4 | This sets to Do Cal (Decimal 1). Fine calibration is not necessary. |
| AGC_MODE | R9_DB[18:19] | This sets to Manual (Decimal 1) during calibration. |
| LNA_GAIN | R9_DB[20:21] | The optimum setting with external tone depends on the power of the tone applied. The recommended setting when using the internal tone is Low (Decimal 0). This ensures that the impact of external noise at the image frequency picked up at the antenna is minimized. Although the tone is injected after the LNA, this setting still affects the power of the internal tone. The LNA gain should only be increased as a last resort when trying to increase the power of the internal tone. |
| FILTER_GAIN | R9_DB[22:23] | This affects the power of the internal and external tone. The optimum setting depends on the power of the external tone applied or the configuration of the internal source power level. |
| LNA_CURRENT (BIAS) | R9_DB[26:27] | The default value for this is Default (Decimal 0). In cases where the internal tone is used, this should be increased to High (Decimal 3). This provides isolation from any noise present on the RFIN pins which could distort the calibration. |
| DEMOD_CLK_DIVIDE | R3_DB[6:9] | Sets the DEMOD_CLK, that is, the fundamental frequency of the internal tone. Setting this to the minimum value possible results in a stronger tone. Depending on the value of XTAL, it may be necessary to increase this value to generate a tone near the frequency of operation. |
| IF_BW | R4_DB[30:31] | Set this to the Widest Setting (Decimal 2). |
Internal Tone Setup
The internal tone is generated from integer multiples of the DEMOD_CLK. The power of the tone varies with the reference crystal and the RF band used. Therefore, some evaluation is required to derive the optimum settings for generating the tone. The aim of the evaluation is to generate a tone strong enough to provide a significant swing in RSSI when the sweep of gain and phase is carried out.
Table 1 outlines the register settings to adjust to generate the tone. This section of the application note describes the mechanism and method for generating the tone.

where N = 1, 2, 3, and so on, or

when IR CAL SOURCE ÷ 2 = ON.
The ADF7021 family of transceivers should be programmed to the following:
ADF7021 RF = Internal RF Tone + 200 kHz
It is recommended to keep the DEMOD_CLK_DIVIDE value low to produce stronger tones. Odd harmonics also generate a stronger tone (where N = 1, 3, 5, and so on).
For example, consider the following:

when N = 177 and Internal RF Tone = 870.84 MHz.
Program the transceiver to
870.84 MHz + 200 kHz = 871.04 MHz
Although the internal tone is not produced at precisely 868 MHz, results taken at 870.84 MHz are a good estimate of the optimum calibration values at 868 MHz. Always select the odd harmonic which is closest to the center of the operating band.
Having defined the registers as outlined in Table 1, follow the steps outlined in Figure 4 to set up the internal tone. At the steps in the flowchart labeled TONE PRESENT?, execute a readback of the RSSI. Figure 5 gives more detail on this step.
When an RSSI readback is executed, a value between 0 to 80 is read back from the ADC. It is not necessary to convert this to an RSSI value in decibels referenced to 1 milliwatt (dBm) although the methods for this are explained in the product data sheet.

Figure 4. Internal Tone Setup.

Figure 5. Procedure for Determining if a Tone is Present.
An ADC value of 0 can be considered a weak tone whereas 80 is a strong tone.
As highlighted in the flowchart, when deciding whether a suitable tone has been generated, the RSSI should be read back with the device programmed to extreme ends of the I/Q range. This accounts for the possibility that the RSSI minimum lies near the current I/Q setting, which could mislead the user into concluding that a weak tone is present.
It is recommended to readback the RSSI value several times and calculate an average. The flowchart specifies 10 readings, but this can be reduced, if necessary, with the trade-off that accuracy near the minimum will be reduced.
Ideally, uncalibrated readback values are in the range of 60 to 80. This ensures a sufficient swing in values when searching for the minimum RSSI. If successive RSSI readbacks are yielding inconsistent results varying between 0 and 30, it is probable that there is only noise present on the receiver. There are steps outlined on the right side of the flowchart in Figure 4 to correct this situation and increase the power of the tone.
Brute Force Sweep
Figure 6 outlines a suggested method for sweeping all I and Q, gain and phase values. The resulting array contains 31 × 31 = 961 RSSI values. The minimum value represents the optimum settings.

Figure 6. Brute Force Procedure.
Note that if gain mode is used, instead of attenuate mode, the resulting array will be 63 × 31 = 1953 RSSI values. However, in this mode, the results wrap around and there will be two identical minimums on the 2D surface. Thus, there is no benefit in using gain mode.
Figure 7 shows an example array of results obtained using the IR_Sweep_Cal software, available from Analog Devices, Inc., installed with the evaluation software.

Figure 7. Brute Force Example Results.
Gradient Descent Algorithm Overview
This algorithm is a more efficient alternative to performing a brute force sweep. Calculating the gradient for a point on the 2D surface creates a vector towards the optimum calibration value. The algorithm works on an iterative basis. Initial conditions must be supplied as a starting coordinate on the control surface. The gradient for the starting point is measured and based on its magnitude and sign, the next point is chosen to be equal to the starting point or 1 unit away from it. This gradient measurement procedure is repeated until the terminating conditions are satisfied.
An example of a single iteration is described here and illustrated in Figure 8. Consider Point A as the starting point of the iteration.

Figure 8. One Iteration of the Gradient Descent Algorithm.
To measure the gradient in the x (gain) axis, the x-axis value is increased by 1 to Point B. The image signal power is measured at Point B and is referred to as IPB.
The gain gradient is calculated as ΔGain = IPA − IPB.
To measure the gradient in the y (phase) axis, the y-axis value is increased by 1 to Point C. The image signal power is measured at Point C and is referred to as IPC.
The phase gradient is calculated as ΔPhase = IPA − IPC.
If the image rejection at Point B is better than Point A, then ΔGain > 0 and the gain should be increased by 1. If ΔGain < 0, the gain should be decreased by 1. In the case where |ΔGain| << |ΔPhase|, the gain gradient is not significant when compared to the phase gradient and the gain coordinate is left unchanged.
The same logic for the gain gradient is applied for calculating the phase gradient. Assuming the terminating conditions have not been met, the starting point in the next iteration could be any of the eight coordinates surrounding Point A.
The flowchart in Figure 9 describes these steps in detail.

Figure 9. Gradient Descent Algorithm Flowchart.
Gradient Descent Algorithm Terminating Conditions
The gradient descent algorithm continues to iterate until either a minimum has been found or until one is satisfied that a minimum cannot be found.
The first terminating condition is that a minimum has been found. This is realized by keeping a variable (best) which stores the lowest image power measured and the coordinates at which it was measured.
In each iteration of the algorithm, a new center, Point A, is chosen. If the image power measured at Point A is lower than the existing best value, then Point A becomes the new best value and best is updated with the value and coordinates of Point A.
If the value of Point A is no better than the existing best, then it is a suboptimal calibration point and a counter, labeled suboptimal, is incremented. If this counter reaches a threshold (x), then x points to the point in best that failed to improve upon the calibration. In this case, the point stored in best is deemed to be the optimal solution and iterations of the algorithm cease. It is recommended to set the maximum allowable value of the suboptimal counter to 5.
For every iteration of the algorithm, an iteration counter is incremented. If this counter exceeds a large number, a unique optimal point cannot be located and the algorithm is terminated. The value stored in best is the optimal point. It is recommended to set the maximum allowable value of this counter to 50.
These steps are outlined in the flowchart in Figure 10.

Figure 10. Gradient Descent Algorithm Terminating Conditions..
Other Considerations
IR calibration evaluation software is provided by Analog Devices. This is included with the ADF7xxx evaluation software.
The optimum calibration values vary with temperature. Figure 11 shows the image rejection varying with changes in temperature. It is recommended to recalibrate when the temperature changes by 20°C. The on-chip temperature sensor is suitable for detecting such temperature changes. Reading back the temperature sensor is explained in the relevant ADF7021, ADF7021-N, and ADF7021-V data sheet. Note that the ADF7021 family of parts must be switched to Tx mode when reading back the temperature sensor. Additionally, the ADC must be enabled by writing to R8_DB8.

Figure 11. Image Rejection Variation with Temperature after Initial Calibrations at −40°C, +25°C, and +85°C.